2 Microsoft Interview Algorithm 2021
1、Find the kth smallest element in a given a binary search tree (BST)
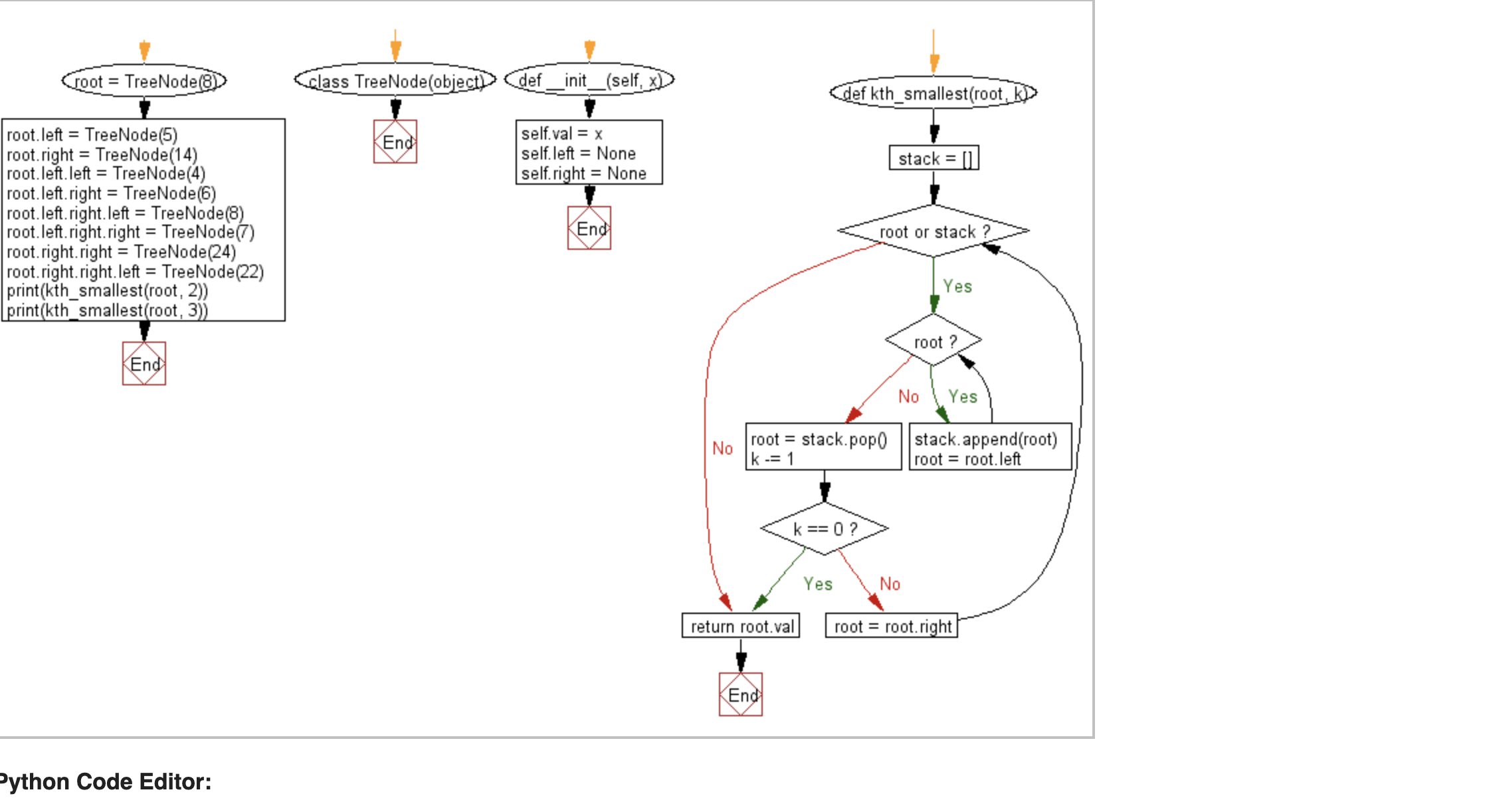
Write a Python program to find the kth smallest element in a given a binary search tree.
class TreeNode(object):
def __init__(self, x):
self.val = x
self.left = None
self.right = None
def kth_smallest(root, k):
stack = []
while root or stack:
while root:
stack.append(root)
root = root.left
root = stack.pop()
k -= 1
if k == 0:
break
root = root.right
return root.val
root = TreeNode(8)
root.left = TreeNode(5)
root.right = TreeNode(14)
root.left.left = TreeNode(4)
root.left.right = TreeNode(6)
root.left.right.left = TreeNode(8)
root.left.right.right = TreeNode(7)
root.right.right = TreeNode(24)
root.right.right.left = TreeNode(22)
print(kth_smallest(root, 2))
print(kth_smallest(root, 3))
5
8

2、最长公共前缀
编写一个函数来查找字符串数组中的最长公共前缀。
如果不存在公共前缀,返回空字符串 ""。
示例 1:
输入: ["flower","flow","flight"]
输出: "fl"
示例 2:
输入: ["dog","racecar","car"]
输出: ""
解释: 输入不存在公共前缀。
说明:
所有输入只包含小写字母 a-z 。
利用python中的zip()函数,取列表上每个字符串上每一个位的字母,比较同一位置上的字母是否相同来计算最长的公共前缀。
names = ['Bruce', 'Clark', 'Peter', 'Logan', 'Wade']
heros = ['Batman', 'Superman', 'Spiderman', 'Wolverine', 'Deadpool']
print(list(zip(names, heros)))
# {'Bruce': 'Batman', 'Clark': 'Superman', 'Peter': 'Spiderman', 'Logan': 'Wolverine', 'Wade': 'Deadpool'}
names = ['Bruce', 'Clark', 'Peter', 'Logan', 'Wade']
print(list(zip(*names)))
# [('B', 'C', 'P', 'L', 'W'), ('r', 'l', 'e', 'o', 'a'), ('u', 'a', 't', 'g', 'd'), ('c', 'r', 'e', 'a', 'e')]
a = ["ab","ab","abc"]
print(list(zip(*a)))
# [('a', 'a', 'a'), ('b', 'b', 'b')]
b = ""
for j in list(zip(*a)):
# print(j)
if len(set(j)) == 1:
b += j[0]
else:
break
print(b)
# ab
def longest_string(arr):
result = ""
for i in zip(*arr):
if len(set(i)) == 1:
result += i[0]
else:
break
return result
arr = ["a","ab","abc"]
print(longest_string(arr))
*arr: all arr
取列表中第一个字符串s0,遍历后序字符串,看s0与字符串相同的最长前缀是多少。
def longest_str(str):
if not str:
return ""
res = str[0]
i = 1
while i < len(str):
while str[i].find(res) != 0:
res = res[0:len(res)-1]
i += 1
return res
print(longest_str(["aabc","ab"]))
$ python3 a2.py
ab
3、两数之和 Two Sum
给定一个整数数组 nums 和一个目标值 target,请你在该数组中找出和为目标值的那 两个 整数,并返回他们的数组下标。
你可以假设每种输入只会对应一个答案。但是,你不能重复利用这个数组中同样的元素。
示例:
给定 nums = [2, 7, 11, 15], target = 9
因为 nums[0] + nums[1] = 2 + 7 = 9
所以返回 [0, 1]
3-1 关于Python的enumerate()的用法
a = [3,4,5,6]
for i, num in a:
print(i, num)
TypeError: 'int' object is not iterable
a = [3,4,5,6]
for i, num in enumerate(a):
print(i, num)
(0, 3)
(1, 4)
(2, 5)
(3, 6)
def twoSum(nums, target):
"""
:type nums: List[int]
:type target: int
:rtype: List[int]
"""
idxDict = dict()
for idx, num in enumerate(nums):
if target - num in idxDict:
return [idxDict[target - num], idx]
idxDict[num] = idx
nums = [2, 7, 11, 15]
target = 9
print(twoSum(nums,target))
def two_sum(nums, target):
# idxDict = dict()
idxDict = {}
for idx, num in enumerate(nums):
if target - num in idxDict:
return [idxDict[target - num], idx]
# return True
# return [idxDict[target - num]]
idxDict[num] = idx
nums = [3, 2, 11, 15]
target = 13
print(two_sum(nums,target))
Output two values from two sum
Naive Solution
def twoSumNaive(num_arr, pair_sum):
# search first element in the array
for i in range(len(num_arr)-1):
# search other element in the array
for j in range(i + 1, len(num_arr)):
# if these two elemets sum to pair_sum, print the pair
if num_arr[i] + num_arr[j] == pair_sum:
print("Pair with sum", pair_sum,"is: (", num_arr[i],",",num_arr[j],")")
print([i,j])
# Driver Code
num_arr = [3, 5, 2, -4, 8, 11]
pair_sum = 7
# Function call inside print
twoSumNaive(num_arr, pair_sum)
# Pair with sum 7 is: ( 5 , 2 )
# [1, 2]
# Pair with sum 7 is: ( -4 , 11 )
# [3, 5]
Optimal Solution hashtable
def twoSumHashing(num_arr, pair_sum):
sums = []
hashTable = {}
for i in range(len(num_arr)):
complement = pair_sum - num_arr[i]
if complement in hashTable:
print("Pair with sum", pair_sum,"is: (", num_arr[i],",",complement,")")
# print([i,hashTable[pair_sum - num_arr[i]]])
hashTable[num_arr[i]] = num_arr[i]
# Driver Code
num_arr = [4, 5, 1, 8]
pair_sum = 9
# Calling function
twoSumHashing(num_arr, pair_sum)
Pair with sum 9 is: ( 5 , 4 )
Pair with sum 9 is: ( 8 , 1 )